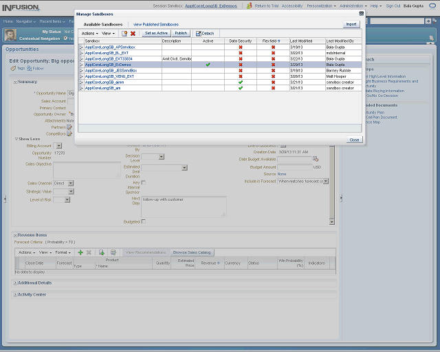
Screen image of this step
Action area of the screen image


Click the Publish button.

Next Step


Table of Contents  Topic Overview